项目名称:爱心母婴室
项目概述:
通过使用vuecli以及axios的完善的电商小型项目,帮助新生儿的爸爸妈妈们购买精品的儿童用品。也是一个电商练手小项目。
技术栈:
- 前端框架:vue.js
- 后端框架:express
- 数据库技术:mysql5.7
- 数据响应:axios
遇到的挑战:
登录、退出登录与注册功能的尝试。搜索功能的实现。
功能需求:
1)用户注册和登录、退出:
用户可以进行账号注册和登录,注册需要提供基本信息,如用户名、密码、联系方式等,登录后可以进行商品浏览、购物车管理、订单处理等操作。退出登录能实现重新登录新账号。
2)商品展示和搜索:
用户可以在网站上浏览商品信息,包括商品名称、价格、图片等,同时可以进行关键字搜索、分类浏览等操作。
3)购物车管理:
用户可以将感兴趣的商品加入购物车,可以对购物车中的商品进行增删改查等操作,并可以直接结算购物车中的所有商品。
4)订单管理:
用户可以在网站上创建订单、查看订单、取消订单等操作,同时也可以对已完成订单进行评价。
5)商家后台管理:
商家可以在网站后台管理系统中进行商品信息管理、订单管理、用户管理等操作,同时也可以查看销售统计、库存管理等信息。
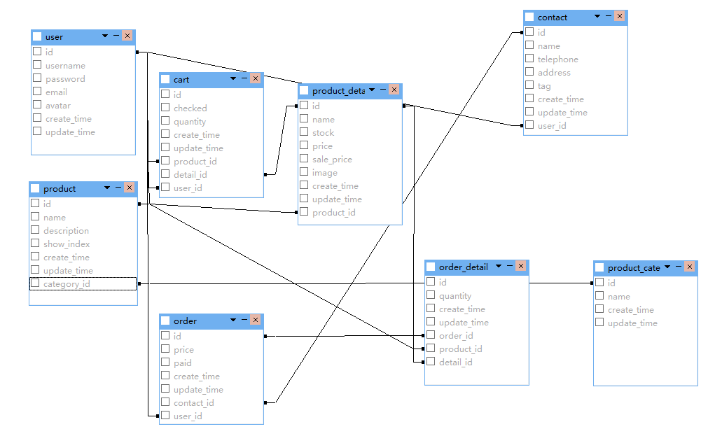
数据库设计:
1)商品信息表(product_detail):
| 字段名 | 字段说明 | 字段类型 | 是否允许为空 | 备注 |
|---|---|---|---|---|
| id | 商品详情id | bigInt | 否 | 主键(自增) |
| name | 商品版本名 | Text | 否 | |
| stock | 商品库存 | Int | 否 | |
| price | 商品原价 | varchar | 否 | |
| sale_price | 商品售价 | varchar | 否 | |
| image | 商品图片 | Text | 否 | |
| create_time | 创建时间 | datetime | 否 | 默认值:CURRENT_TIMESTAMP |
| update_time | 更新时间 | datetime | 否 | 默认值:CURRENT_TIMESTAMP |
| product_id | 商品id | Bigint | 否 | 外键,关联商品表 |
2)用户信息表(user):
| 字段名 | 字段说明 | 字段类型 | 是否允许为空 | 备注 |
|---|---|---|---|---|
| id | 用户id | Bigint | 否 | 主键(自增) |
| username | 用户名 | varchar | 否 | |
| password | 密码 | varchar | 否 | |
| 邮箱 | varchar | 否 | ||
| avatar | 地址 | varchar | 否 | |
| create_time | 创建时间 | datetime | 否 | 默认值:CURRENT_TIMESTAMP |
| update_time | 更新时间 | datetime | 否 | 默认值:CURRENT_TIMESTAMP |
3)订单信息表(order):
| 字段名 | 字段说明 | 字段类型 | 是否允许为空 | 备注 |
|---|---|---|---|---|
| id | 订单id | varchar | 否 | 主键(自增) |
| price | 订单总价 | varchar | 否 | |
| paid | 是否支付 | tinyint | 否 | 1表示已支付,0表示未支付 |
| create_time | 创建时间 | datetime | 否 | 默认值:CURRENT_TIMESTAMP |
| update_time | 更新时间 | datetime | 否 | 默认值:CURRENT_TIMESTAMP |
| contact_id | 收货地址id | bigint | 否 | 外键,关联收货地址 |
| user_id | 用户id | bigint | 否 | 外键,关联用户表 |
4)商品分类表(product_category):
| 字段名 | 字段说明 | 字段类型 | 是否允许为空 | 备注 |
|---|---|---|---|---|
| id | 商品类别id | bigint | 否 | 主键(自增) |
| name | 商品类别名 | varchar | 否 | |
| create_time | 创建时间 | datetime | 否 | 默认值:CURRENT_TIMESTAMP |
| update_time | 更新时间 | datetime | 否 | 默认值:CURRENT_TIMESTAMP |
5)商品表(product):
| 字段名 | 字段说明 | 字段类型 | 是否允许为空 | 备注 |
|---|---|---|---|---|
| id | 商品id | bigint | 否 | 主键(自增) |
| name | 商品名称 | text | 否 | |
| description | 商品描述 | text | 否 | |
| show_index | 展示索引 | int | 否 | 一个商品下有不同版本,默认展示版本索引 |
| create_time | 创建时间 | datetime | 否 | 默认值:CURRENT_TIMESTAMP |
| update_time | 更新时间 | datetime | 否 | 默认值:CURRENT_TIMESTAMP |
| category_id | 类别id | bigint | 否 |
6)购物车表(cart):
| 字段名 | 字段说明 | 字段类型 | 是否允许为空 | 备注 |
|---|---|---|---|---|
| id | 购物车id | bigint | 否 | 主键(自增) |
| checked | 是否勾选 | tinyint | 否 | 1表示勾选,0表示未选 |
| quantity | 数量 | int | 否 | |
| create_time | 创建时间 | datetime | 否 | 默认值:CURRENT_TIMESTAMP |
| update_time | 更新时间 | datetime | 否 | 默认值:CURRENT_TIMESTAMP |
| product_id | 商品id | bigint | 否 | 外键,关联商品表 |
| detail_id | 商品详情id | bigint | 否 | 外键,关联商品详情表 |
| user_id | 用户id | bigint | 否 | 外键,关联用户表 |
7)订单详情表(order_detail):
| 字段名 | 字段说明 | 字段类型 | 是否允许为空 | 备注 |
|---|---|---|---|---|
| id | 订单详情id | bigint | 否 | 主键(自增) |
| quantity | 数量 | int | 否 | |
| create_time | 创建时间 | datetime | 否 | 默认值:CURRENT_TIMESTAMP |
| update_time | 更新时间 | datetime | 否 | 默认值:CURRENT_TIMESTAMP |
| order_id | 订单id | varchar | 否 | 外键,关联订单表 |
| product_id | 商品id | bigint | 否 | 外键,关联商品表 |
| detail_id | 商品详情id | bigint | 否 | 外键,关联商品详情表 |
8)收货地址表(contact):
| 字段名 | 字段说明 | 字段类型 | 是否允许为空 | 备注 |
|---|---|---|---|---|
| id | 收货地址id | bigint | 否 | 主键(自增) |
| name | 收货人 | varchar | 否 | |
| telephone | 电话 | varchar | 否 | |
| address | 地址 | text | 否 | |
| tag | 标签 | varchar | 否 | |
| create_time | 创建时间 | datetime | 否 | 默认值:CURRENT_TIMESTAMP |
| update_time | 更新时间 | datetime | 否 | 默认值:CURRENT_TIMESTAMP |
| user_id | 用户id | bigint | 否 | 外键,关联用户表 |
9)表关系:
编码实现:
1)注册登录功能:
当用户点击登录或者注册时会执行
表示当前点击的是否不同于上一次的状态,如果真,就执行切换显示,注册或者登录的浮悬窗,所以要是点完登录再次点击登录将不会弹出浮悬窗
在store.js中具体的切换功能实现
退出登录实现:
定义一个a标签绑定退出事件

在store.js中定义的退出实现

在函数中调用vuex中的函数

重新调用登录浮悬窗

搜索功能实现:
下载了element-ui插件npm i element-ui -S,在main.js中引入element-ui和ui样式
在site-header.vue中使用el-autocomplete标签来当做搜索框
用v-model来双向绑定实时修改然后,fetch-suggestions根据用户输入的查询字符串从restaurants数组中筛选匹配的结果,并通过延迟调用回调函数返回结果。
其中,createStateFilter方法用于创建一个用于过滤结果的函数。
clearTimeout来防止频繁调用函数
@select监听事件用来当用户执行查询操作时调用handleSelect()方法,来使用路由重定向到商品页
商品宣传视频下载,画中画功能实现:
商品分类功能实现:
轮播图页面跳转实现:
项目链接:
后端启动方式 进入到/var/hexo/baby/server目录中然后pm2 start bin/www来启动(后台端口3000)
番外:
Promise学习:
理解:
在 JavaScript 中,Promise 是一种表示异步操作的对象,其可以在未来的某个时间点提供一个值。
实际问题:
在做搜索功能时,发现数据返回的格式不对,深入研究后发现问题的根源在于对Promise的返回机制理解不够。
对问题的理解:
在代码
this.loadAll().then((formattedProducts) => {
return formattedProducts;
});
中,then() 的回调函数里返回了 formattedProducts,这样会创建一个新的Promise对象,这个新Promise的解析结果就是formattedProducts,如果没有在外层继续调用.then()或者使用await去处理这个新的Promise,就无法直接获取到formattedProducts的值。
比如在下面的写法中:
this.loadAll().then((formattedProducts) => {
this.restaurants = formattedProducts;
});
实际上是在等待loadAll()方法返回Promise对象,并在该 Promise 对象解析时,将其结果赋值给 this.restaurants,这样就能正确获取数据
欢迎指出任何有错误或不够清晰的表达。可以在下面评论区评论,也可以邮件至 1701220998@qq.com